正版奥迪双钻铠甲勇士5猎铠马帅鹰帅进化版人偶手办可动武器玩偶

相关图片

我的朋友之铠甲勇士

奥迪双钻 我的伙伴!铠甲勇士进化版 帝皇侠 炎龙侠 实物可动演示

【1080p】超全历代铠甲勇士 合体变身合集

经典五个铠甲勇士合体!

铠甲勇士有几部呢?

随机推荐

原创李沁颜值真逆天了新刊黑长直发化身森系女神笑起来甜度都爆表

tfboys 这些古早写真只有老粉记得吧01 #tfboy - 抖音

易烊千玺和猫

《妻子的浪漫旅行》张翰被说"花心"10年谈俩女朋友,什么才是渣

越活越年轻,胡歌,王凯,言承旭,满40岁减20岁的男明星

我们睡觉去咯任嘉伦

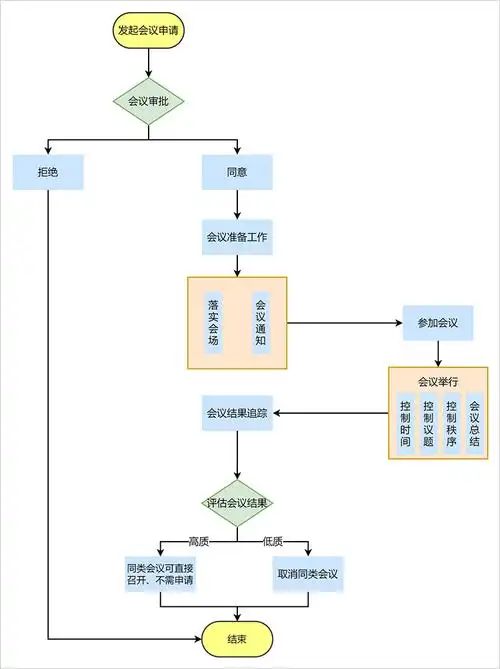
公司开会流程如何管理用流程图简单规范

01年的烟台小美女刘晨结婚啦 娇俏甜美.晨晨今天跟妆的新娘子 - 抖音